Kinect センサー の プログラミング ?
----------▼--- 2012/11/5 14:09 add -----▼----------------
=======▽===== Kinect Sensor Link List =======▽==========
・kinect センサー首振ロボ http://zigsow.jp/portal/own_item_detail/211988/
・CheckAttend by Kinect Sensor on Vector Ultrabook
http://zigsow.jp/portal/own_item_detail/221111/
・CheckAttend by Kinect Sensor on MA8 http://zigsow.jp/portal/own_item_detail/220407/
・Kinect for Windows センサー L6M-00005 http://zigsow.jp/review/166/205520/
・やってみよう!kinectアプリ開発連載1〜3回 受講票 http://zigsow.jp/review/166/205521/
・やってみよう!kinectアプリ開発連載4〜7回 受講票 http://zigsow.jp/review/166/205522/
・やってみよう!kinectアプリ開発連載8〜11回 受講票 http://zigsow.jp/review/166/205523/
・やってみよう!kinectアプリ開発連載12,13回 受講票 http://zigsow.jp/review/166/205524/
・Kinect for Windows センサー L6M-00005 http://zigsow.jp/portal/own_item_detail/205048/
=========(↓2012/12/29 追加↓)=============
★ CheckAttend by Kinect Sensor (ダウンロードできます!試用版あり) http://www.vector.co.jp/soft/winnt/hardware/se500038.html
● Kinect センサーを使った これからの仕事 (第10回 NHK映像大賞作品) http://zigsow.jp/portal/own_item_detail/216499/
● Kinect センサーを使った これからの映画 (第10回 NHK映像大賞作品) http://zigsow.jp/portal/own_item_detail/216498/
● Check Attend by Kinect Sensor http://incomesoftdotnet.blogspot.jp/2012/08/check-attend-by-kinect-sensor.html
● Western Digital Caviar Green 3.5inch 5400rpm 2.0TB 64MB SATA 6.0Gbps WD20EARX
【開発環境】http://zigsow.jp/portal/own_item_detail/214346/
・CheckAttend by Kinect Sensor on MA8 http://zigsow.jp/portal/own_item_detail/220407/
・CheckAttend by Kinect Sensor http://ma8.mashupaward.jp/works/246
・CheckAttend by Kinect Sensor http://www.vector.co.jp/soft/winnt/hardware/se500038.html
・Check Attend by Kinect Sensor on MA8 http://incomesoftdotnet.blogspot.jp/2012/10/check-attend-by-kinect-sensor-on-ma8.html
==========(↑2012/12/29 追加↑)============
=======△===== Kinect Sensor Link List =======△==========
そうだ、このKinect Sensor の売りは商用利用可能であるということなんだ!
あらためて、Kinect Sensor のアプリの商用利用について考える。
運良く手に入ったのだから、商用利用するのがゴールだ!?
開発だけなら、Xbox360の非商用Kinect Sensor でもできるからだ!?
但し、2種類のセンサーは若干仕様が異なるので?同じ機能ではができない?
日記のタイトルは、商用Kinect Sensor のゴールは商用利用だ!?
[zigsow:diary:59452]
----------▲--- 2012/11/5 14:09 add -----▲----------------
ENDキーを押すとページ下部の最新追加情報から、簡単に確認できます。
HOMEキーを押すと反対に上部に移動するよ。
CENTERキーというのはありません!?
⇒ 2012/8/16 am 7:25 末尾に吹き出し画像などをアップしました
2つの締め切りを意識したので次の2回は急いで試してレビュー公開することにしました!
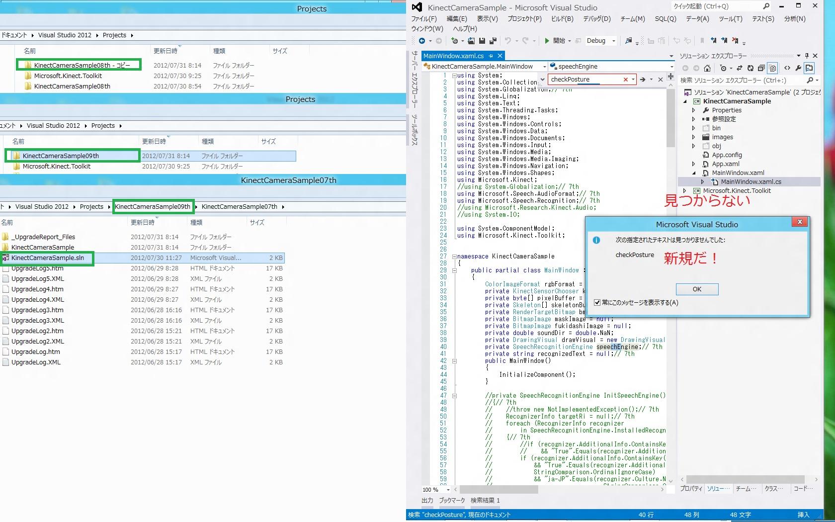
・ 1.Kinectを接続せずにアプリケーションを起動し"NoAvailableSensors"と表示された!
・ 8回まで完了しました。
・ 9回目初回起動したが、頭が2倍の大きさになりません!
・ 9回のレビュー完了しました!
・ 10回目のソース修正後起動前のコンパイルエラー!
・ 10回目やっとビルドエラーが取れた。さあ、実行してみる!
・ 10回目動いたけど・・・。元に戻らない?なにが正常?
・ 10回目いっぱい入力ミス発見!再テスト開始!でも、なにが正常?
・ 10回目レビューを完了し、把握できたので動画アップしました!
・ 11回目 0からメイクとコピペメイクの2法でメイキングするためにプロジェクトフォルダを2つ作成した
・ 11回目 コピペ法でもミスしながら、お約束のビルドエラー!
・ 11回目 やっとビルドが正常になった。起動するとイベントプロシージャ未登録エラーとなるのでは?
・ 11回目 起動するとイベントプロシージャ未登録エラーにならなかった。これでいい?
・ 11回目 とりあえずコピペで動作しました。動画もアップしました。まだ、完了ではない?
・ 11回目 Kinectでマウスを操作の左クリックを少し調査しました!
-----------------------------------------
(1) 9月14日(金)に開催される「 Kinect for Windows Contest 2012」
http://k4wa.com/
(2) 『第5回 ロボット大賞』実施スケジュール(予定)
http://www.robotaward.jp/news/index.html
の締め切りを意識したので次の2回は急いで試してレビュー公開する。
■ やってみよう!Kinectアプリ開発 - 第8回 初期化・終了処理
http://kinection.jp/post/85
■ やってみよう!Kinectアプリ開発 - 第9回 ポーズ認識
http://kinection.jp/post/87
----------------------------------------------------------------
■ やってみよう!Kinectアプリ開発 - 第8回 初期化・終了処理
http://kinection.jp/post/85
まず Kinct for Windows SDKはvisual studion 2012 rc 用にはまだない?
かつ、visual studio 2010とヘルプの確認パスが異なるため、vs2012からvs2010のヘルプをみることができない?
さらに、ヘルプはサイドバイサイドができない?ため、vs2010のヘルプも見れない?
これを解決するのは疲れる?ので、私はSDKヘルプローカルの参照はあきらめた。
でも、ウエブで見れるのだろうか?アドレスはどこ?
いままで、利用しなくてもできたが、ここにはすばらしい情報が満載だから、見ないと損?
以下、ヘルプの試行錯誤の写メモ
先に進む前に寄り道です。
vs 2012 rc のスタート画面に表示されるRSSフィード情報をみて使える?かもメモです。
MSDN > ホーム > Start Something! > もしもソフト
http://msdn.microsoft.com/ja-jp/hh852106
⇒<もしもソフト>フリーの顔認識ソフト Face SDK for Windows Phone 提供開始!
⇒これに投稿するときに、できればPaypalを使って有料にする方法も合わせて公開したい。
⇒これだとアプリの審査不要だから簡単?だけど、審査がないぶん利用者に信頼されない?
⇒
有料版は責任も急に増大するので、しっかり対応、体制を事前に準備するべき?
⇒
⇒もしかして、kinect顔認識もできる?
⇒
Knockout.js を使用して Web アプリケーションで OData をデータ バインドする
http://msdn.microsoft.com/ja-jp/magazine/jj133816.aspx
⇒kinectがと思ったらちがった。LightSwitchでも同じことができた?
⇒こちらはHTML5のみで可能?でも、LightSwitchもHTML5対応した?ような?
⇒kinectデータの連携に使える?
⇒
Smart Business Center お客様の声をカタチに
http://www.microsoft.com/japan/msbc/Express/sbc/message/d...
⇒自作のkinectアプリ広めたい時に、ある特定の問題が発生し、これを無料で解決したい場合に利用できる?かも?
⇒
⇒速攻性はある?
⇒
-------------------------------------------------------------------------
まず、WP7の開発以前から気になって引っかかっていた用語を調べる
チューザー ランチャー で google
第9回 LaunchersとChoosersを使ってみる
http://thinkit.co.jp/story/2011/08/01/2214
に『・・・Launcher・・・タスクを完了・・・呼び出し元のアプリケーションに返されない
・・・戻り値は取得しません。・・・Chooser・・・呼び出し元のアプリケーションに・・・データを返す・・・』
とある。
1ページ目までを写メモした。
次は2ページ目だ。
追加する TextBlock の位置を 9回 で確認する
6回の解説に『・・・•状態表示用のTextBlockを追加
第3回の[コントロールの追加]で紹介した手順で、TextBlockを追加してください。ただしプロパティは以下のようにしてください。 ・・・』とある。
⇒もしかして、3回のをコピーして作るの?
⇒
それとも、7回のをコピーして作ってもいいの?
⇒
今は7回のをコピーしてやっているので、これで続行する。
⇒
これから後(•初期化処理の分離以降)は、修正箇所をしっかり確認して追加する必要がありそうだ。
ソースの追加修正する場所をわかりやすくするために、
内視鏡と逆の方法である、縦長ディスプレイを利用する出番がやって来た!?
小さなディスプレイだが縦にすることで、ソース全体を俯瞰できるようになる?
とりあえず並べてみた。
これからソースを修正していく。
赤□のところで2度TABキー押すと赤い糸の赤矢印の関数?が自動生成される。
( += まで入力した状態でTAB TAB してで自動生成したのを使う )
修正するイメージを色づけし、線で紐付けてわかりやすくした図を作成したつもりだ。
これを見ながら修正していく。
すこし修正した様子
修正完了。
実行。
1.Kinectを接続せずにアプリケーションを起動する
⇒ "NoAvailableSensors"と表示される。
⇒もう、お約束になっている?エラーだ!
⇒どういうエラー?
⇒
kinect接続していると動く、はずすとエラーだ。
textblockの幅が0なのがいけない?
⇒やっとここまで完了した。
2. 1の後KinectセンサーのACアダプタを外した状態でPCに接続する
⇒ "SensorNotPowered"と表示される。
3. 2の後KinectセンサーのACアダプタを接続する
⇒ "SensorStarted"と表示され、アプリケーションが処理を開始する。
⇒おお、ここまでできた。
4. 3の後Kinectセンサーを抜く
⇒ "NoAvailableSensors"に戻る。
⇒USBを抜く?
⇒
5. 4の後再度Kinectセンサーを接続する
⇒ 再度"SensorStarted"と表示され、アプリケーションが処理を再開する。
【 宿題? 】
⇒8回の解説に『・・・「USBの帯域不足」(USBポートにUSBハブを介してたくさんのUSB機器が接続されている状態)や「他のアプリで使用中」(接続されているKinectセンサーがすでに他のアプリケーションで使用されている状態)・・・』とある。
⇒修正が必要?
⇒
⇒修正は不要?で、つないだり、アプリ2つ動かすなりするだけでためせる?
⇒
さあ、最後の修正だ!
最後の確認
アプリケーションを起動し、
Kinectセンサーを接続したままアプリケーションを終了させる
⇒ Kinectセンサーが下を向く
⇒OK! 確認できました。
この状態で、Kinectセンサーを接続したまま、再度アプリケーションを起動する
⇒ Kinectセンサーが正面を向く
⇒OK! 確認できました。
元の角度に戻す。
Kinectセンサーを接続したままアプリケーションを起動します(角度が0になる)この状態でKinectセンサーをUSBポートから外しますアプリケーションを終了させます
⇒OK! 確認できました。
1日に2回分はできない?
⇒16:00で疲れました。
【 疑問点・宿題 】
toolkitのコントロールはどこにあってもよい?
⇒
非表示のコントロール?
⇒
参照追加したからtoolkitのコントロールが画面内で確認できるようになった?
⇒
アンニョン?カッケ?
--------------------------------------------------------------------------
■ やってみよう!Kinect
アプリ開発 - 第9回
ポーズ認識
http://kinection.jp/post/87
修正まで完了。実行する。
あれ?大きさ変わった? やっぱり修正ミスした?
情けない。100%修正ミスを繰り返している?バボ!?あほ○出しです。
くじけず、バグとりをしましょう!
⇒どうやって?どうやるのか早い?ソースをにらめっこ比較する?
⇒
【 バグ?】 ステータスの位置が画像を大きくすると画像上に重なって表示され、
Windowを広げると左に表示される。9回の解説では画像の上部に位置する。
なぜ、左になる?
⇒
これからわかることは item3=1とならないため、 size * 2 を実行してくれな い!
⇒どうしよう? o to ka jo? What should I do?
⇒
頭リスト(n番目)のitem3とはなんだ?
⇒
headPos.Z headList Item3 や
SkeletonPoint Matrix4 Item3 でgoogle しても見つからないのでソースを
適当に追いかけて、仮説とたて検証していく!
1とならない のはソースの 修正ミス?
⇒
姿勢が座っていてはだめ?
⇒
ソースを簡単にみると正しいように見える。正しいと思い込んでいる?
かもしれないのでブレイクポイントを赤○赤⇒の2箇所で貼って、止めて変数の
内容を確認する
⇒
姿勢をただして再テストする
期待どおりの動き だが、F5再開するまえに 同じポーズとる必要がある?どうやってとる?
⇒
もしかして、100でなく、192だった?
⇒
でも、サイズをなぜheadPos.Zで 割って求めている?何してる? こんなことしないと元の頭のサイズ求められない?
⇒
ほんとにこれが必要なの?
⇒
なぜ必要?
⇒
わからん
⇒
ここのソース修正が誤っている?
ここにはこれがなかったので、新たに追加したが、これが正解?
⇒
9回の解説では赤枠からはずれているのだが?
⇒
4倍にしても小さい?
8倍にした?あれ?デバックで止まっているから、この後頭がでかくなるのはどのタイミング?F5押せばいい?
⇒
わからん。
解説を読み直して、なぜ頭のサイズを計算で求めている根拠を確認できるならしよう。
できなければしかたない。
右手を伸ばすと頭が小さくなり、右手のひじを曲げると頭がでかくなる?
あれ?反対だった?
原因を発見した。
赤枠なしでも、修正しないと、サイズが固定になっていた。
9回の解説ではサイズを算出する根拠として、
距離におおじてサイズを求めるとあるが、深度のところを見直せば、
理屈がわかる?
⇒
分子の数字は距離?mm?
⇒
これらはほったらかして、
2倍で可変サイズに変更してテストする。
やっとできました。
【 宿題 】
サイズ算出のために再度深度の回の解説を読む必要がありそうです。
すかっかりわすれているため。
では、アンニョン、カッケ、
------2012/8/14 am 11:23 以下を追加 -----
■ やってみよう!Kinectアプリ開発 - 第10回 ジェスチャー認識
今まで行っていたのと同じ方法で、9回用のプロジェクトをコピーして10回用のプロジェクトを作成した。ソースを修正後ビルドエラーとなった。ビルドする前から赤い横波下線がでている。
いつもの通りに最初はエラーとなる。さあ、取っていきませう。
ソースを畳んですっきりさせて、ビルドエラーの内容を確認する。
少しずつとっていく!
あと3つだ。エラーと関係ない部分をマイナス四角をクリックして閉じると見やすくなった?
余談ですが、10回の追加したソースには末尾に//10thを入れて、削除つまりコメントアウトした部分は先頭に//10thをいれてあります。これによって、ctrl+Fで検索、すべてとやると、
上掲の図のように//10thが全て選択されマーカーを引いたように色づけして、
見やすく?してあります。
コメントをなくすことで入力を省略し、行数を減らすことで全体を表示しやすくしています。
関数の出現位置は前後しても問題ありません。ただ、なんらかのルールを決めて位置取りを決めるとわかりやすいかも。まずは基本お題に合わせると見やすいです。
あと、ソースにコメントを私は今のところ入れていませんが、これはお題の中にしっかりとコメントが書かれているからです。このお題が将来インターネット上からなくなる?ことを考えるとコメントは入れておいて、インターネットからなくなってしまうことに備える必要がある?
⇒
ページを保存して、解説こみで保存した法がいい?
⇒
入力ミスばかっかりだ。
やっとビルドエラーが取れた。さあ、実行してみる。
ソースの修正内容を初めて確認する。
おお、いっぱい入力ミスを発見した。再テストだ!でもどんな動きが正常なのかまだ把握できていない。けど、実行再テスト確認してみる。
10回のお題の中に
『・・・ 上記のジェスチャーを行ったときに、マスク画像のサイズを2倍にしてみます。 ・・・』
とある。
⇒どんなジェスチャー?
⇒以下のビデオを参照
ジェスチャーは1つ?
⇒はい。以下のビデオを参照
例えば、少し古いが”ライダーーーー変身!”のアクションのように、 右腕を体の前面で伸ばしたままで回すとでかい顔のブルーボーイに変身できる?
⇒はい、似ています。以下のビデオを参照
変身はウルトラマンのように3分間という制限はなく、変身前の通常サイズの顔のブルーボーイ に戻れない?
⇒いいえ、止まってないと1秒も変身できません。
お題をもう一度読み直してみよう。
おおやっとわかった。
補助作業員はいないから代わりに
を使って
をうまくセットして、ビデオをとりました。撮ったビデオSANY0120.MP4 を 右クリックして、プログラムから開いて、Windows Live Move Maker で、開始ポイントと終了ポイントを指定し、短く編集CUTして、ビデオを保存する。changBigMaskBlueBoy.wmvを 作成されるので、Yutubeへアップして、zigsowから参照できるようにした。
なぜか動画かzigsow内からみれないのでurl を以下に書く
http://www.youtube.com/watch?v=W71Zaan5Z6g&feature=g-upl
mp4だとzigsow内からyoutubeビデオが見れているのでwmvだから見れない?
⇒mp4で見れている具体例はこちら
でも、ビデオみてもわかるように変身の精度が悪い!なぜ?
⇒
XBOX 360 でkinect ゲームするために、目玉カード?でkinect チューニングして、
立った状態で回りを整理して、4mほど空間を作るのは大変だった。
それに比べると、とってもkinectセンサーが楽に使えるようになった。
見てわかるようにごたごたしているし、4mも離れてないし、上半身だけでできるので
すごい進化だと思う。
やっぱり、1日に2つのお題はできませんでした。
本日はこれまでです。アンニョン!カッケ。
-----------2012/8/15 am7:30 以下の追加を開始 ---------------
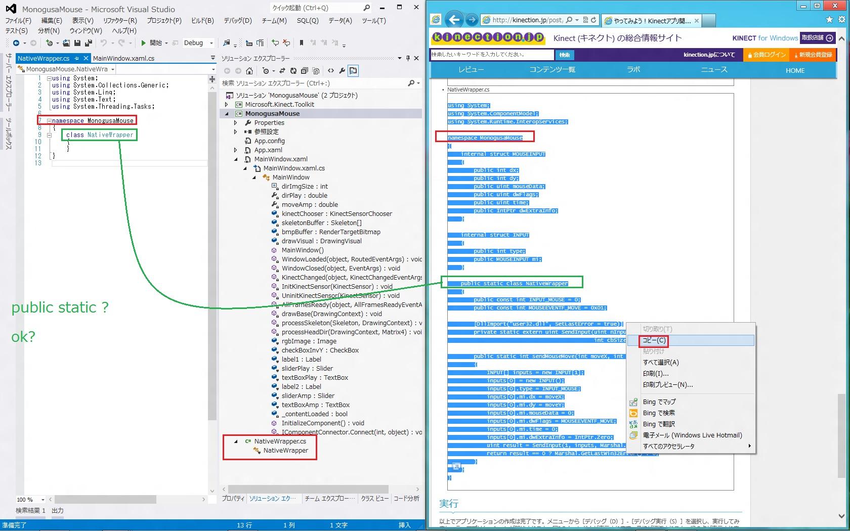
■ やってみよう!Kinectアプリ開発 - 第11回 継続的なジェスチャー認識
おお、良かった。ソースコードがコピペできる!
目と手でやるコピペは私がやると100%の確率で入力ミスとなっていだのでとてもいいことだ。
(1) Visual Studio 2012 RC でならどうなるか?
Visusl Studio 2010 と Visual Studio 2012 RC はやっぱり違う部分があるので、私なら必ず戸惑う
(2) ソースがコピーできても実際はどうやってコピーするの?
私の体験では最初これすらわからなかったのを覚えている
(1)と(2)の2点を踏まえて以下に作業の写メモを貼っていく。
私にとって、この機能は待ってましたの解説で、とてもいいお題です。
MSマニアandXEADマニアの私には使えそうな機能です。他にも用途がいっぱいありそうです。
XEADマニアとしてKinect Sensor アプリでXEAD AR Tシャツをオリジナルアプリとして作成予定です。今回の継続的なジェスチャー認識でさらに新たな2つのアイデアを実現追加できるかも?と思っています。XEADマニア(熱狂的なファン)としてXEADの敷居を下げれる?のではと勝手に思っています。XEADについてはこちら http://homepage2.nifty.com/dbc/
その他通信系のアプリを含めると全体で、
総計8(6+2)の作りたいkinect オリジナルアプリ、
内計4(2+2)の作そうなオリジナルアプリ
となりました。
さて、これから使用するプロジェクトフォルダを作成していく。
2つの作業用のフォルダが作成できた。
まずは
(2) ソースがコピーできても実際はどうやってコピーするの?
用に作成した C:\Users\user1\Documents\Visual Studio 2012\Projects\MonogusaMouseEasy\MonogusaMouse.sln をVS2012で開く
やり方はいくつもある?と思う。
このレベルの 配下に既存のファイル MainWindow.xaml MainWindow.xaml.cs NativeWrapper.cs を取り込む?
⇒でも、ファイルがない!
⇒
⇒ファイルを作るのがめんどう?
⇒
⇒ファイルを作って、ファイルがある場合だと、同じ名前のファイルが存在する。この場合どうなる?
⇒
⇒上書きコピーすればいい?
⇒
でも、上書きコピーできるのはプロジェクト名が完全一致していないいけないのでは?
⇒
プロジェクト名が異なると複数ファイル上で名前空間の継承部分の変更と、裏というか奥の部分での名前の変更が必要になるのでは?
⇒
今回はプロジェクト名は一致させ(.sln名が同じ状態)て、プロジェクトフォルダ名だけが異なっているので、上書きコピーできるのでは?
⇒
さて、ファイルを作ってから取り込むか、
それとも、直接ファイルの内容をVS2012で変更するか
どうする?
修正に入る前にいったん VS2012を閉じて バックアップととり いつでもやり直せる ようにしておく。
さあ、これで怖いものなしだ。お題が完成したら、私は念のためこれらのバックアップのzipをskydriveにコピーしてとってある。
関西勉強宴会のメーリングリストで、
googleのクラウド上のストレジに置いたものはgoogleが自由に利用できる契約をするため、
企業ユースでは利用は問題があるという風に私は理解したのだが、
skydriveはどうなのだろう?
⇒
プロジェクトファイルをコピーしてやっていると、
プロジェクト名の同じものが いっぱいあってわからなくなった ときは、エクスプローラでひらいで どれを起動したか確認するか、 直接フォルダから起動するとよい
名前が同じだからコピーできそうだ!
だいたい同じようだ。 VS2012でデフォルトで作られる イベント名の形式とは異なるがOK?
おもいっきり小さくしてから選択する。これはテクニック?
末尾までコピーできている?
さて2ファイルコピーできた?
やっと3ファイルコピーできた。すべて保存して、ビルドだ。
おお、コピーもミスっていた!}を追加するとビルドエラーだ。
何が足りない? 参照の追加?
⇒
まさか、いったんVisual Studio 2010 でプロジェクトを作成してから、
そのプロジェクトを Visual Studio 2012 RC で VS2010 のプロジェクトを VS2012のプロジェクトに変換する必要がある?
⇒
10回のプロジェクトとで参照の状態を比較してみた。spechは今回使っていないはずだから、kinectの参照が抜けているのがビルドエラーの原因?
⇒
もしかして、現在kinect sensor を usb 接続してないから?エラー処理がないから?
これらが原因?でもコンパイルエラーだから違うのでは?
⇒
やっとビルドが正常になった。起動するとイベントプロシージャ未登録エラーとなるのでは?
⇒
⇒どうやってソースで確認する?
⇒
・風鈴の音がうるさくて緑玉がうろるろしている。
・なんかマウスカーソルが画面の上のあたりばっかりをうろうろする。
・VSを画面いっぱいに表示していると上部を除いてマウスカーソルが I になって確認しにくい。
・上下反転チェックボックスが効いた。
・頭がマウスを支配するため、マウスが手で使いにくい。
たとえば、このプログラムを止めるための×が押せないのでALT+TABでこのアプリを選択してからALT+F4で止めている。
これらは次のYoutubeビデオをみると確認できる。
SANY0127.MP4
緑の玉が小さくで分かりにくい。画面が小さくてわかりにくい。
Youtube への投稿用のビデオの作成も経験を積まないとうまくできないようだ。
見づらいけど我慢して欲しい。少しずついいものにします。まずは先に進みます。
この使いにくい状態は環境のせい?
風鈴や太陽の反射や音楽ききながらだとか。
⇒
起動するとイベントプロシージャ未登録エラーにならなかった。これでいい?
⇒解説をみるとデータバインディングをつかっているからクリックイベントなど使わない?
⇒
⇒こちらも、どうやってソースで確認する?
⇒解説に『・・・メインウィンドウのプロパティ設定
・・・イベントLoaded="WindowLoaded" Closed="WindowClosed"・・・』とあるから、
この2つだけ確認すればいい?
⇒
なんか、ソース理解も大変そうだが、動作の確認も大変だ。
ちょっと休憩をいれる。
kinect sensor の動きでマウスの制御をとるのはなんか苦しい感じだ。
手マウスとけんかしない仕組みか何かが必要かも。
たとえば、今の頭部マウスをすぐに解放できるとか。
環境がわるいから使いにくく感じているだけ?
センサーという新しい機械の扱いを少しずつマスターしていくしかない?
イベントハンドラの設定箇所の確認
ジャスチャーでマウスを操作できる。今回はマウスの移動の方向と速度だったが、マウスの右クリックや左クリックなどができると、ジェスチャーでパソコンを操作できる ので、利用用途はかなり広がると私は考えている。
⇒この理解で正しい?
⇒
⇒さあ、ジェスチャーでマウスクリックできるようにするため、googleしまくらないと!
⇒検索キーワードは何から始めようか?
⇒
( 注 )あと、今まで頑張ってきたお題はページを付けて保存できないようだがら、せっかく頑張ったレビァーの方々は確認が必要かもしれません。
私はms の one note に情報を集めて置く予定です。
さて、one note windows 8 rc にどうやってインストールしようか?
⇒
one note で google
OneNote 2013 プレビュー
http://www.microsoft.com/ja-jp/office/preview/onenote-2013-preview.aspx
⇒
windows 8 RC だからこっちを使う?
⇒
OneNote 2010
http://office.microsoft.com/ja-jp/onenote/
⇒
いったん評価版を使って、評価を兼ねて使い方を覚える?
⇒
やっぱり、office 365 や windows small business server 2011 (essentials 含む)や windows phone を使っているなら OneNote 2010?OneNote 2013でもいい?
⇒
それとも、手持ちのOneNote 2007を使う?
⇒
きっと、OneNote 2013 や OneNote 2010 をOne Note 2007 には変換できない?
⇒
⇒でも、OneNote 2010 Viewer や OneNote 2007 Viewer が存在する?、出る?
⇒
----------2012/8/20 12:07 以下を追加 --------------------------
キネクトのジェスチャーでマウスを操作する方法を調査した。
私なりに気に入ったページを以下にメモした。
11thから改名となったので注意!
MonogusaMouse の NativeWrapper をみながら、検索開始!
検索キーワードの流れ
kinect INPUT_MOUSE click event google
⇓
INPUT_MOUSE MOUSEEVENTF_RIGHTUP kinect google
⇓
::SendInput(1,&Input,sizeof(INPUT)); google
⇓
case WM_LBUTTONDOWN: google
⇓
kinect WM_LBUTTONDOWN MOUSEINPUT
⇓
SendInput inputs, Marshal.SizeOf(inputs[0]) MOUSEEVENTF_LEFTDOWN
⇓
kinect SendInput Marshal.SizeOf(inputs[0]) MOUSEEVENTF_LEFTDOWN google
まあ、こんな経緯でgoogleしまくりキーワードを見つけて以下のページにたどりついた。
さあ、がんばって、いろいろ試してみよう!
プログラムからマウスポンターを動かしクリックすることはできますか
マウスの自動操作
http://homepage3.nifty.com/midori_no_bike/CS/index.html?userIO.268
Kinectでマウスを操作
Kinectでマウスを操作のソースを表示
⇒こっちからソースをコピーすると楽。Winodws Fome でForm上で右クリック、コードを開く
⇒フォームのプロパティを開き、form_load と form_closeのイベントプロシジャーを登録すると右腕に反応してマウスが動いた。
⇒しばらく操作していると反応しなくなるのはなぜ?
⇒
あと、(rHandDepthPoint.Depth < spineDepthPoint.Depth - 500
MOUSEEVENTF_LEFTDOWN と MOUSEEVENTF_LEFTUPを設定して、
SendInput している。これで左クリックを実現しているようだが・・・・
⇒ rHandDepthPoint.DepthやspineDepthPoint.Depth で googleしても何も見つからないので
意味がわからない。どうしよう? o to ka jo? What should I do?
⇒
VS2012 の出力のところにdepth:xxxxといっぱいでるのだが、500の差は出ていないような・・・
⇒
推測するなら、腕を後方にもっていくと、深度が下がる?
⇒
あれ?コードの式だと逆?-500は前に押し出している?
⇒
んー、わからんし、なぜか、マウスが右腕に反応しなくなった。さっぱりワヤ!
⇒どうしよう? o to ka jo? What should I do?
⇒変数名だった。みつからないわけだ!疲れている。
⇒JointType.Spine Position でgoogle
Kinectで人体を認識して棒人間を動かすサンプル
http://thinkit.co.jp/story/2012/07/05/3607?page=0,2
⇒
Spine は 背骨、 脊椎だ。だから、腕が?背骨から500mm?の深度より小さくなったら?
前にきたら、左クリックしている?
⇒この理解で正しい?
⇒
これが理解できたら、このWindows Form版をWPF版に置き換えて、
MonogusaMouse の NativeWrapper に切り出して合体させるといい?
⇒
kinect で google すると2番目に
Qt Simulate/Emulate Mouse Click / Qt でマウスをシミュレートする。
http://d.hatena.ne.jp/matoge/20110220/1298182943
⇒これも参考になる?
⇒
















































































































nekosogiさん
2012/11/05
=======▽===== Kinect Sensor Link List =======▽==========
・CheckAttend by Kinect Sensor on Vector Ultrabook
http://zigsow.jp/portal/own_item_detail/221111/
・CheckAttend by Kinect Sensor on MA8 http://zigsow.jp/portal/own_item_detail/220407/
・Kinect for Windows センサー L6M-00005 http://zigsow.jp/review/166/205520/
・やってみよう!kinectアプリ開発連載1〜3回 受講票 http://zigsow.jp/review/166/205521/
・やってみよう!kinectアプリ開発連載4〜7回 受講票 http://zigsow.jp/review/166/205522/
・やってみよう!kinectアプリ開発連載8〜11回 受講票 http://zigsow.jp/review/166/205523/
・やってみよう!kinectアプリ開発連載12,13回 受講票 http://zigsow.jp/review/166/205524/
・Kinect for Windows センサー L6M-00005 http://zigsow.jp/portal/own_item_detail/205048/
=======△===== Kinect Sensor Link List =======△==========
そうだ、このKinect Sensor の売りは商用利用可能であるということなんだ!
あらためて、Kinect Sensor のアプリの商用利用について考える。
運良く手に入ったのだから、商用利用するのがゴールだ!?
開発だけなら、Xbox360の非商用Kinect Sensor でもできるからだ!?
但し、2種類のセンサーは若干仕様が異なるので?同じ機能ではができない?
日記のタイトルは、商用Kinect Sensor のゴールは商用利用だ!?
----------▲--- 2012/11/5 14:09 add -----▲----------------
nekosogiさん
2012/11/05
http://zigsow.jp/portal/own_item_detail/211988/
nekosogiさん
2012/11/07
nekosogiさん
2012/11/11
=======================★★★=======================
1回 http://kinection.jp/post/3
2回 http://kinection.jp/post/30
3回 http://kinection.jp/post/44
4回 http://kinection.jp/post/58
5回 http://kinection.jp/post/71
6回 http://kinection.jp/post/75
7回 http://kinection.jp/post/77
8回 http://kinection.jp/post/85
9回 http://kinection.jp/post/87
10回 http://kinection.jp/post/92
11回 http://kinection.jp/post/93
12回 http://kinection.jp/post/95
13回 http://kinection.jp/post/96#content
=======================★★★=======================
nekosogiさん
2012/11/18
nekosogiさん
2012/11/20
(2) Vector Ultrabooker コンテストへのエントリ
ベクターウルトラブッカ-コンテスト作品 http://www.vector.co.jp/special/intel/
やっと、2つの目的を達成してゴールできました。
CheckAttend by Kinect Sensor
http://www.vector.co.jp/soft/winnt/hardware/se500038.html
あんにょん
いいことあるわよ!
nekosogiさん
2012/12/24
nekosogiさん
2013/03/15
nekosogiさん
2013/09/07