・CEATEC JAPAN 2012 パンフレット
http://zigsow.jp/portal/own_item_detail/218141/
・Windows Azure メディアサービス MA8エントリ作品 メイキング 自問自答ライブメモ Page 1
http://zigsow.jp/portal/own_item_detail/218541/
・Windows Azure メディアサービス MA8エントリ作品 メイキング 自問自答ライブメモ Page 2
http://zigsow.jp/portal/own_item_detail/218761/
・Windows Azure メディアサービス MA8エントリ作品 メイキング 自問自答ライブメモ Page 3
http://zigsow.jp/portal/own_item_detail/219000/
・Windows Azure メディアサービス MA8エントリ作品 メイキング 自問自答ライブメモ Page 4
http://zigsow.jp/portal/own_item_detail/219309/
・Windows Azure メディアサービス MA8エントリ作品 メイキング 自問自答ライブメモ Page 5
http://zigsow.jp/portal/own_item_detail/220423/
-----△--------シリーズ リンク集 ---------------△-------------
作品名がまだきまっていないので、仮に”Windows Azure メディアサービス MA8 エントリ作品”としています。また、
http://zigsow.jp/portal/own_item_detail/218141/
がページが大きくなりすぎたので、これの続きです。
(注)物についてずばりと書きたいのですが、物がまだできていないので、できるまでの過程を含めて物について書いています。
まず、肝となるページのURLを書いた。
★★★Windows Azure Media Services Public Beta お申し込み と Hello World まで ★★★
http://daiyuhatakeyama.wordpress.com/2012/06/14/windows-a...
まず、昨日失敗した WindowsAzureSDK-x64.msi (1.6)のインストールに再挑戦する。
おっと、その前に、今の時点に戻せるように、しておいたほうがいい?いまさらな気もするが・・・
バックアップが面倒?なので、復元ポイントを作る。
あれ、インストールできてた?失敗したのはこれでなかった?
http://www.windowsazure.com/en-us/develop/net/how-to-guid...
図入りのページを参考にして、storage?
から作る?
Internet Information Services 7.0 ASP.NET support and the IIS Management Console. は
IISまわり?がこのWin7 home premium PCにインストールされていないとワーニングが出ていた。
そのIISまわり?をインストール中に泥沼化していた?
だから、今はIIS周り?インストールできて、もちろんWindwos Azure SDK 1.6もIISのワーニングを出してはいたがインストールできていたものを、リペアのための再インストールした状態だ。
Windows Azure Media Services Public Beta お申し込み と Hello World まで
http://daiyuhatakeyama.wordpress.com/2012/06/14/windows-a...
に『・・・Media Services 接続用のアカウント名とアカウントキーの生成
これがかなり手間です。・・・』とあるので、以下、英語のページを眺めてみた。
■ Media Services Preview Account Setup
http://social.msdn.microsoft.com/Forums/en-US/MediaServic...
⇒『・・・
6.Confirm that .NET Framework 3.5 SP1 and .NET Framework 4 are installed.
・・・
7.・・・Media Services regions (West Europe, Southeast Asia, East Asia, North Europe, West US, East US).
8.Install Windows Azure SDK 1.6 (November 2011). To install Windows Azure SDK 1.6, load the Web Platform Installer. On the Products tab select All, then find and install the Windows Azure SDK 1.6 for Visual Studio 2010 (November 2011).
・・・
Media Services Setup
・・・
click Windows PowerShell ISE and then click Run as Administrator
・・・
cd "C:\Program Files (x86)\Microsoft SDKs\Windows Azure Media Services\Services\v1.0"
・・・
.\GetMediaServicesEnv.ps1
・・・
If you receive the message "GetMediaServicesEnv.ps1 cannot be loaded",・・press Y or Enter・・ set-executionpolicy remotesigned
・・・
downloaded .publishsettings file on your computer):
.\SetMediaServicesEnv.ps1 -path <path to downloaded .publishsettings file>
・・・
Management service endpoint: https://management.core.windows.net/
Management certificate thumbprint: <certificate value>
Subscription Id: <Id value>
・・・
$context = Get-MediaServicesManagementContext -managementserviceendpoint <management service endpoint> -managementcertthumbprint <thumbprint value> -subscriptionid <subscription Id value>
・・・
creates your account. ・・・ US_East, US_West, East_Asia, SouthEast_Asia North_Europe, and West_Europe.
Get-MediaServicesAvailableRegions -managementcontext $context
・・・
Add-MediaServicesAccount -ManagementContext $context -AccountName "<MediaServicesAccountName>" -StorageAccountName "<StorageAccountName>" -StorageAccountKey <storage account key value> -Region "<MediaServicesRegionName>" -BlobStorageEndpoint "https://<your storage account blob URL>"
・・・
$accountdetails = Get-Mediaservicesaccountdetails $context –AccountName "<MediaServicesAccountName>"
・・・
$accountdetails.accountkey
・・・』
■ How to Create a Storage Account for a Windows Azure Subscription
http://msdn.microsoft.com/en-us/library/windowsazure/gg43...
『・・・
http://<StorageAcountLabel>.blob.core.windows.net/&...
・・・』
■ How to use the Windows Azure Blob Storage Service in .NET
http://www.windowsazure.com/en-us/develop/net/how-to-guid...
■ Running Windows PowerShell Scripts
http://technet.microsoft.com/en-us/library/ee176949.aspx
このエラー?
Microsoft SDKs\Windows Azure Media Services\Services\v1.0をインストールしたはずなのだが、ない?
先に雲に準備が必要?
get-help about_signing をPowerShell IDE に入力し、
実行すると(#でコメントアウトできる)出力ペイン?に
『・・・スクリプトのデジタル署名は、署名用証明書が有効期限切れになるまで、または署名用証明書が有効な期間中にスクリプトが署名されたことをタイム スタンプ サーバーが確認できる限り、有効です。
ほとんどの署名用証明書の有効期間は 1 年間なので、タイム スタンプ サーバーを使用して、自分
が作成したスクリプトを長期にわたってユーザーが使用できるようにすることができます。
関連項目
about_Execution_Policies
about_Profiles
Get-ExecutionPolicy
Set-ExecutionPolicy
Set-AuthenticodeSignature
「Introduction to Code Signing (コード署名の概要)」
(http://go.microsoft.com/fwlink/?LinkId=106296)・・・』と出た。
⇒このset系のpsコマンドを実行する必要があるの?
⇒
『・・・
1.AzureのManagement APIを呼び出す環境設定
.\SetMediaServicesEnv.ps1 -path publishsettings file>
・・・』とある。
もしかして、先にsetする必要あるの?
⇒-path publishsettings fileってなに?
⇒ヘルプを見てみる。
get-help .\SetMediaServicesEnv.ps1
Get-Help : トピック ".\SetMediaServicesEnv.ps1" のヘルプが見つかりません。
発生場所 行:5 文字:9
+ get-help <<<< .\SetMediaServicesEnv.ps1
+ CategoryInfo : ResourceUnavailable: (:) [Get-Help]、HelpNotFoundException
+ FullyQualifiedErrorId : HelpNotFound,Microsoft.PowerShell.Commands.GetHelpCom
⇒ヘルプはない。
⇒publishsettings fileってなんどろう?ここに何を、なんと書けばいいんだ?このまんまでいいの?
⇒
Media Services Preview Account Setup
http://social.msdn.microsoft.com/Forums/en-US/MediaServic...
『・・・6.Run the following command (provide the full path including file name to the downloaded .publishsettings file on your computer):
.\SetMediaServicesEnv.ps1 -path <path to downloaded .publishsettings file>・・・』
に<path to downloaded .publishsettings file>とあるので、
あの、雲(Azure)の上に作った、配置した?アプリ?の接続するための情報をダウンロードできるやつでは?
⇒そろそろ、雲側の設定を開始する?
How to Use Media Services
https://www.windowsazure.com/en-us/develop/net/how-to-gui...
では、コードの入力が多い!?
なので、ダウンロードしていたWindows Azure Media Services SDK Samples Project.zip、このサンプルをぱっと持っていってうごかせる?うごかすには雲側の設定が先に必要?
⇒あれ?Windows 7 home premium 上の Windwos Azure シュ?エミュ?レータ上なら簡単に動かして確認できないの?
⇒
onlineで動くのがみれる訳ではない?
⇒
How to use the Windows Azure Blob Storage Service in .NET
https://www.windowsazure.com/en-us/develop/net/how-to-gui...
Windows 7 home premium なんかおかしくなった部分がある?
WebRoleがない?
⇒やっぱり、いろいろ、準備が必要みたいだ。
⇒あれ、Winodow Azure コンソールアプリ?にはWebRoleは必要ない?
⇒
まずローカルのWindows Azure SDKシュミレーターで試してから、
Windows Azure 上で動かすのが、セオリーだろう?でないと、
いきなり、課金される可能性のあるクラウド上で、開発、デバックするのは危険だ!?
Windows Azure Media Services Hellow World もまだ実行確認できていない。
しかし、MA8にメディアサービスでなんとかエントリしたい。
その意気込みが、以下のVS2012秋のイベントのWindows Azure メディアサービスのセミナー
参加したときの、手書きメモの写メモだ。
この中の、キーワードを使ってgoogle しまくる、メモ自体は、自分が見てもわかるまで、思い出すまで、
時間がかかったり、思い出せなかったりだ。当然、他人様がみても理解できないはずだ。
しかし、MA8にメディアサービスで作品をエントリするためには、このワラにすがるしかない。
点読対象からはずして、読み飛ばしてほしい。
地道にやるのが理解とMA8コンテストエントリへの近道のようだ。
次の①と②をどちらから、ハンズオンしてみる?
①How to Use Media Services
https://www.windowsazure.com/en-us/develop/net/how-to-gui...
②How to use the Windows Azure Blob Storage Service in .NET
http://www.windowsazure.com/en-us/develop/net/how-to-guid...
今、書いている自問自答ライブメモがMA8のエントリ作品のメイキングページとして、
Windwos Azure WEB サイトで公開する予定です。
そう、ここでも1粒でn度おいしい作戦をとっているのです。
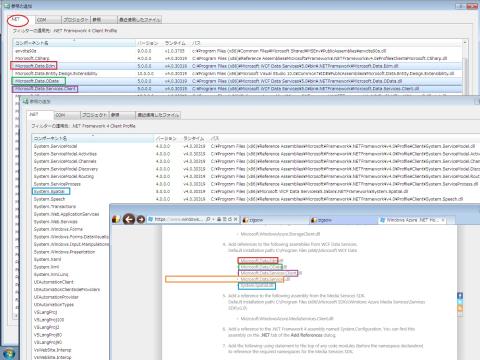
.Net Framework 4 が選べません!
参照を追加する
C:\Program Files\Windows Azure SDK\v1.6\bin\Microsoft.WindowsAzure.StorageClient.dll
C:\Program Files (x86)\Microsoft WCF Data\Microsoft.Data.Edm.dll
C:\Program Files (x86)\Microsoft WCF Data\Microsoft.Data.OData.dll
C:\Program Files (x86)\Microsoft WCF Data\Microsoft.Data.Services.Client.dll
C:\Program Files (x86)\Microsoft WCF Data\Microsoft.Data.Services.dll
C:\Program Files (x86)\Microsoft WCF Data\System.Spatial.dll
初期状態の参照。OData? WFC Data? インストール失敗してた?
⇒パスが間違っていただけ?
⇒
C:\Program Files (x86)\Microsoft WCF Data Services\5.0\bin\Silverlight\Microsoft.Data.Edm.dll
C:\Program Files (x86)\Microsoft WCF Data Services\5.0\bin\Silverlight\Microsoft.Data.OData.dll
C:\Program Files (x86)\Microsoft WCF Data Services\5.0\bin\Silverlight\Microsoft.Data.Services.Client.dll
C:\Program Files (x86)\Microsoft WCF Data Services\5.0\bin\Silverlight\Microsoft.Data.Services.dll
C:\Program Files (x86)\Microsoft WCF Data Services\5.0\bin\Silverlight\System.Spatial.dll
C:\Program Files (x86)\Microsoft SDKs\Windows Azure Media Services\Services SDK\v1.0\ ◦Microsoft.WindowsAzure.MediaServices.Client.dll
微妙に違うのはなぜ?
だから、Visual Studio 2012 秋のイベント会場のでもでは動かなかった?
⇒
いや、エンコーディング?余分な暗号化をしてデモビデオが再生できなくなった?
⇒
とにかく、微妙に異なるところをどう判断する?
⇒
Windows Azure Media Services SDK Samples Project.zipを回答して覗いてみると、
なんと、まあ、参照がほとんど設定されていない。
なので、参考にならないSDK?だった。
参照追加できるものから追加してみた。
C:\Program Files (x86)\Microsoft WCF Data Services\5.0\bin\Silverlight\Microsoft.Data.Edm.dll
C:\Program Files (x86)\Microsoft WCF Data Services\5.0\bin\Silverlight\Microsoft.Data.OData.dll
C:\Program Files (x86)\Microsoft WCF Data Services\5.0\bin\Silverlight\Microsoft.Data.Services.Client.dll
C:\Program Files (x86)\Microsoft WCF Data Services\5.0\bin\Silverlight\Microsoft.Data.Services.dll
C:\Program Files (x86)\Microsoft WCF Data Services\5.0\bin\Silverlight\System.Spatial.dll
これらはSL、SilverLightだ、どうして、SLでないのが見つからないのだろう?
何かダウンロードするものを間違った?
⇒
インストールの指定をミスった?
⇒
winazumedia01.jpgのメモでは
nullプレイヤーをつくる。
SiverLight サンプルプレイヤーと書いている
⇒SL版で参照追加してOKなのだろうか?
⇒
⇒プレイやーとメモっているのは、Hellow World とは異なり、ビデオを流すデモだからだろう。
IISスムースストリーミングは当然SilverLightを使う?から、SL版の参照追加でいいのでは?
⇒
でも、なぜ、世界で最も参照されれると思われる、メディアサービストップページ?である、お手本ページ
How to Use Media Services
https://www.windowsazure.com/en-us/develop/net/how-to-gui...
ではSL版ではないの?なぜ?なぜ?
⇒
Microsoft.Data.Edm.dll で google
IEdmType Interface
http://msdn.microsoft.com/en-us/library/microsoft.data.ed...
⇒さっぱりわからんが、確かに、Microsoft.Data.Edm.dll はある。
⇒どうやって、入手する?
⇒もう一度、
Windows Azure Media Services Public Beta お申し込み と Hello World まで
http://daiyuhatakeyama.wordpress.com/2012/06/14/windows-a...
の環境の準備:を見てみる。
⇒WCF Data Services 5.0 for OData v3
http://www.microsoft.com/downloads/ja-jp/details.aspx?fam...
とあるだけだ。これをダウンロードして、インストールした。
⇒どうしょう? o to ka jo? What should I do?
⇒
C#desktop(Microsoft Vicual C# 2010 Express)でなく、WEB Developer ?
⇒Web Developer インストールする? Windows 7 home preiumに。
⇒でも、また、VS2010SP1.iso を適用する必要があるの?
⇒でも、磯(ISO)焼きしてあるから、パパパとできる!
SilverLight SDK 4 ? インストールしてた?
⇒
VS2010ExpressJPN.iso からVisual Web Developer 2010 Express をインストールしよう。
昨日のIIS周りのエラーはWeb Developer をインストールしてあれば、出なかった?
⇒
★★★ LightSwitchのときによく助けられた、Chanel 9 のビデオで探すといい
Windows Azure Media Services コンテンツのが見つかるかも?
⇒
これはSilverLight SDK 4 ではない?
⇒
SilverLight SDK 4 ?、5?最新?どれでもインストールしていいの?
⇒
chanel 9 azure media google
Episode 81 - Windows Azure Media Services
http://channel9.msdn.com/Shows/Cloud+Cover/Episode-81-Win...
⇒5つ★だ。nekosogi にとってはどうだろう?
⇒あれ、観れない!WMVでダウンロードできない。なぜ?もう古いから?
⇒
⇒IE(64ビット)でない32ビットIEブラウザでもみれないし、Chromeブラウザでもみれない!
他のを探して、見る?
⇒
TWC9: Azure Media Services, C9 for Win8, MAVIS and more
http://channel9.msdn.com/Shows/This+Week+On+Channel+9/TWC...
⇒これも、5つ★だ。nekosogi にとってはどうだろう?
⇒なんとかビデオが観れる。さあ、観てみよう。
⇒おお、タイムラインが作られている。すごい進歩だ!
だって、今まで、自分で見て、タイムラインをメモしていたのだから。
⇒でも、英語のタイトルだけで、今知りたい情報があるのかないのか、
判断できない。カンに頼るしかない?
⇒そう、ビデオも点読ならる、点見しようとしているのだ。
なんか、楽しそうにおしゃべりしているのがわかる。英語だから聞き取れず、理解できていない。
⇒他のを探そう。結局12:41秒最後まで、見てしまった。
イベントのセミナーでみるデモは、自分で作ってないから、帰ってから、試そうとすると、
困難な場合が多い?
ライブコーディングであっても、環境構築は省略されている。
唯一、道場形式のセミナーや、環境構築のハンズオンセミナー?ぐらいだ。
どうしよう? このあと、どう解決する?
google のキーワードを変えて探す?
Windows Azure? Media Service ?のForam をチェックする?
いつの間にかSilverLight3 SDK
がインストールされている!
4 SDKを追加インストールできる?
silverlight 4 sdk google
Microsoft® Silverlight™ 4 SDK
http://www.microsoft.com/ja-jp/download/details.aspx?id=7335
Silverlight 4 Tools for Visual Studio 2010 google
Silverlight 4の開発環境を整えるには
http://blogs.msdn.com/b/aonishi/archive/2010/06/25/100343...
に『・・・
Silverlight デベロッパー センター
http://msdn.microsoft.com/ja-jp/silverlight/bb187452.aspx
・・・
[Web プラットフォーム]の[ツール]
・・・』とある。
⇒
再起動してないから?
Silverlight 4の開発環境を整えるには
http://blogs.msdn.com/b/aonishi/archive/2010/06/25/100343...
『・・・
回避策は、Visual Web Developer 2010 Expressをインストールした後に、Silverlight 4 Tools for Visual Studio 2010のインストールを、個別に実行することです。
・・・』とある。
⇒WEBPIでもいいの?
⇒エラーとなったので
silverlight 4 tools for visual studio 2010 ダウンロード google
Microsoft Silverlight 4 Tools for Visual Studio 2010
http://www.microsoft.com/ja-jp/download/details.aspx?id=1...
-----------2012/10/12 am 7:52 add -----------------------
上記の肝となるページにはのっていなかったが、Web Developer や SliverLight 4 Tools for VS2010
などをインストールできたので、環境がよりよくなった?
ここで、もういちど、以下の図を確認する。やっぱりSLものだ。
もういちど、上掲でダウンロードしてある、WcfDataServices.exeをインストールしてみる。
同じだ。あきらめて、SLもので参照追加して、先に進めてみる。
でも、C# Express でなく、Web Developoer でSilverLight のプロジェクトにする必要はないの?
⇒
上に戻るのが面倒なので、再掲。
肝となるページのURLを書いた。
★★★Windows Azure Media Services Public Beta お申し込み と Hello World まで ★★★
http://daiyuhatakeyama.wordpress.com/2012/06/14/windows-a...
Microsoft.Data.Services.dll がない!?
日本語版をインストールすべきだった?
インストールしてみる。
おお、どうやって、実装できた人はこれらを探したんだろう?
英語でもいいから、内容を簡単に確認できる状態である、ようになっていると、悪戦苦闘しなくてすむのだが・・・
どうしよう? o to ka jo ? What should I do ? フォーラムを探してみる?
おお、先入観だ!探していた、SL版以外のdll たちはなんと、こちらからなら見れるようになっていた。
あの resouce がついていたのが正体なのだろうか?
⇒C:\Program Files (x86)\Microsoft WCF Data Services\5.0\bin\.NETFramework でした。
しかし、まだ、Microsoft.Data.Services.dll がない!?
どこにあるんだろう?どうやれば手に入る?
⇒
Microsoft.Data.Services.dll を見つけた!
やっと揃った!
続きはこちら↓
http://zigsow.jp/portal/own_item_detail/218761/
-
購入金額
0円
-
購入日
2012年10月11日
-
購入場所





















































ZIGSOWにログインするとコメントやこのアイテムを持っているユーザー全員に質問できます。